86100D DCA-X 是德 示波器通过以下几种方式连接电脑通信:
• LAN连接:可以使用网线将86100D的LAN端口连接到计算机的网卡或路由器。需要在86100D和计算机上设置合适的IP地址和子网掩码,以便进行通信。可以使用FlexDCA软件或其他支持VISA的软件,通过LAN向86100D发送SCPI命令。
• GPIB连接:如果86100D具有GPIB选项,可以使用GPIB线将86100D的GPIB端口连接到计算机的GPIB卡或转换器。需要在86100D和计算机上设置合适的GPIB地址,以便进行通信。还需要根据您的86100D的配置模式(标准模式或遗留模式),选择不同的编程指南和命令集。可以使用FlexDCA软件或其他支持VISA的软件,通过GPIB向86100D发送SCPI命令。

Keysight 86100D连接电脑需要准备以下软件(关注“美佳特科技”公众号,发送“是德86100软件”获取下载链接。):
FlexDCA软件:这是一款专门为86100D设计的软件,可以实现远程控制、数据分析、信号仿真等功能。该软件支持USB、LAN和GPIB等连接方式,可以通过VISA向86100D发送SCPI命令。

• Keysight IO Libraries Suite软件:这是一款通用的仪器驱动和通信软件,可以帮助您识别和配置86100D等Keysight仪器。该软件可以为86100D分配一个VISA地址,以便通过USB或LAN进行通信。

• GPIB驱动程序和转换器:如果您使用GPIB连接86100D,您需要安装相应的GPIB驱动程序和转换器,以便计算机识别GPIB卡或设备。

Keysight 是德 86100D 示波器 DCA-X 如何使用电脑通信?
GPIB连接:
1.在86100D主机背面,找到GPIB接口 。

2.USB口连接电脑USB,GPIB连接主机GPIB口
3.打开“FlexDCA软件”软件,找到“Instruments”,点击刷新按钮即可

4.找到“GPIB-USB”选项卡,看到下方有连接的设备列表

5.点击“86100D”,右侧可以查看到设备信息:型号,SN,版本等

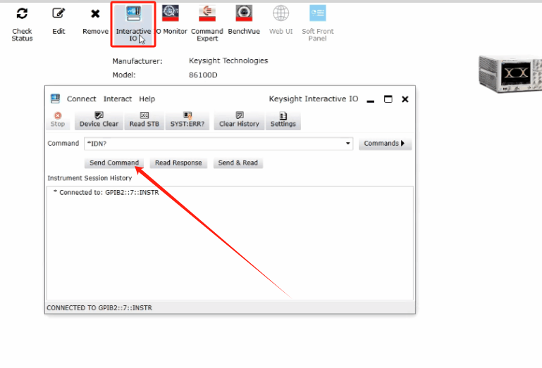
6.测试设备是否连接成功,需要发送指令让设备反馈,操作如图
LAN连接
注意:使用LAN连接前,要把电脑TCP/IPV4设置相同范围
1.设置电脑固定IP,具体操作看GIP图

2.找到"My Instruments",点击"Add>LAN>interface"

3.在“Add a LAN device”弹窗,选择“Enter Address”,输入刚设置网段IP

86100D DCA-X 是德 示波器通过以下几种方式连接电脑通信:
• LAN连接:可以使用网线将86100D的LAN端口连接到计算机的网卡或路由器。需要在86100D和计算机上设置合适的IP地址和子网掩码,以便进行通信。可以使用FlexDCA软件或其他支持VISA的软件,通过LAN向86100D发送SCPI命令。
• GPIB连接:如果86100D具有GPIB选项,可以使用GPIB线将86100D的GPIB端口连接到计算机的GPIB卡或转换器。需要在86100D和计算机上设置合适的GPIB地址,以便进行通信。还需要根据您的86100D的配置模式(标准模式或遗留模式),选择不同的编程指南和命令集。可以使用FlexDCA软件或其他支持VISA的软件,通过GPIB向86100D发送SCPI命令。

Keysight 86100D连接电脑需要准备以下软件(关注“美佳特科技”公众号,发送“是德86100软件”获取下载链接。):
FlexDCA软件:这是一款专门为86100D设计的软件,可以实现远程控制、数据分析、信号仿真等功能。该软件支持USB、LAN和GPIB等连接方式,可以通过VISA向86100D发送SCPI命令。

• Keysight IO Libraries Suite软件:这是一款通用的仪器驱动和通信软件,可以帮助您识别和配置86100D等Keysight仪器。该软件可以为86100D分配一个VISA地址,以便通过USB或LAN进行通信。

• GPIB驱动程序和转换器:如果您使用GPIB连接86100D,您需要安装相应的GPIB驱动程序和转换器,以便计算机识别GPIB卡或设备。

Keysight 是德 86100D 示波器 DCA-X 如何使用电脑通信?
GPIB连接:
1.在86100D主机背面,找到GPIB接口 。

2.USB口连接电脑USB,GPIB连接主机GPIB口
3.打开“FlexDCA软件”软件,找到“Instruments”,点击刷新按钮即可

4.找到“GPIB-USB”选项卡,看到下方有连接的设备列表

5.点击“86100D”,右侧可以查看到设备信息:型号,SN,版本等

6.测试设备是否连接成功,需要发送指令让设备反馈,操作如图
LAN连接
注意:使用LAN连接前,要把电脑TCP/IPV4设置相同范围
1.设置电脑固定IP,具体操作看GIP图

2.找到"My Instruments",点击"Add>LAN>interface"

3.在“Add a LAN device”弹窗,选择“Enter Address”,输入刚设置网段IP
